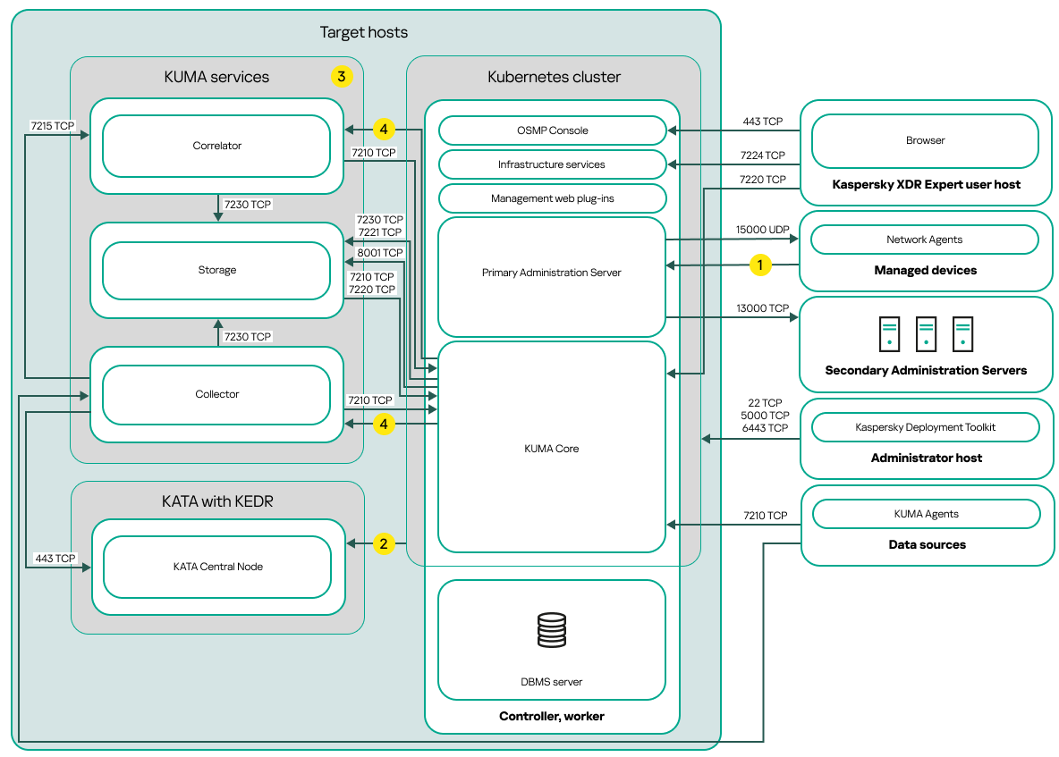
The figure below shows the Kaspersky Next XDR Expert deployment scheme on a single node.
Single-node deployment scheme of Kaspersky Next XDR Expert
The single-node deployment scheme of Kaspersky Next XDR Expert contains the following main components:
Administrator host. On this host, an administrator uses Kaspersky Deployment Toolkit to deploy and manage the Kubernetes cluster and Kaspersky Next XDR Expert. The administrator host is not included in the Kubernetes cluster.
Kubernetes cluster. A Kubernetes cluster includes the host that acts both as a controller node (also referred to as primary node during the deployment procedure) and a worker node.
DBMS server. A server with an installed database management system is required for the proper function of Kaspersky Next XDR Expert components. The DBMS server is not included in the Kubernetes cluster. An administrator installs the DBMS manually on the target host that will act as a primary worker node before the Kaspersky Next XDR Expert deployment.
Hosts with KUMA services. The KUMA services (collectors, correlators, and storages) are installed on the hosts that are located outside the Kubernetes cluster. The number of target hosts for KUMA services may vary.
KATA with KEDR. Kaspersky Anti Targeted Attack Platform with the Kaspersky Endpoint Detection and Response functional block. For details about KATA deployment scenarios, refer to the KATA documentation.
Kaspersky Next XDR Expert user host. A user device that is used to sign in to OSMP Console or KUMA Console.
Secondary Administration Servers (optional). Secondary Administration Servers are used to create a Server hierarchy.
Managed devices. Client devices protected by Kaspersky Next XDR Expert. Each managed device has Network Agent installed.
Ports
The scheme does not provide all of the ports required for successful deployment. For the full list of ports, refer to the Ports used by Kaspersky Next XDR Expert section.
For details about integration with KATA, including KEDR functional block, refer to the Integration with KATA/KEDR section.
On the scheme, the KUMA services are deployed according to the multi-node deployment scheme. The number of target hosts for KUMA services may vary. The list of ports to be opened depends on the selected deployment scheme. For the full list of ports, refer to the Ports used by Kaspersky Next XDR Expert section.
Port TCP 7221 and other ports to install services. You specify these ports as a value for --api.point <port>.